『操作系统』操作系统实验LAB5——文件系统与外存
『操作系统』操作系统实验LAB5——文件系统与外存
一. 思考题
Question1. 如果通过 kseg0 读写设备,那么对于设备的写入会缓存到 Cache 中。这是一种错误的行为,在实际编写代码的时候这么做会引发不可预知的问题。请思考:这么做会引发什么问题?对于不同种类的设备(如我们提到的串口设备和 IDE 磁盘)的操作会有差异吗?可以从缓存的性质和缓存更新的策略来考虑。
当我们与内存交互时使用Cache没有问题,因为内存中的数据只依赖CPU的写操作而改变,使用Cache可以保证访存数据一致性;而当我们与外设交互时,由于外设中的数据的更新并不只依赖于CPU的写操作,还会由外设自己更新(比如计时器的中断位),这会导致出现缓存数据和此刻实际外设数据不一致的情况,即Cache里仍是老数据,而实际的数据外设自身已经更新却无法及时通知给Cache。
有区别,串口是字符设备,只支持顺序读取,无需经过缓存,直接以字符(字节)为单位进行读写;而IDE磁盘是块设备,支持随机读取。内存是磁盘的缓存,如LAB5文件服务进程将磁盘空间映射到进程虚拟空间中,在访问块设备时会经过内存这一层缓存,更高效的对数据进行访问。
Question2. 查找代码中的相关定义,试回答一个磁盘块中最多能存储多少个文件控制块?一个目录下最多能有多少个文件?我们的文件系统支持的单个文件最大为多大?
一个磁盘块与一页大小相同,为4KB,一个文件控制块大小 BY2FILE=256B,因此一个磁盘块最多存储16个文件控制块。
1 | struct File { |
一个目录下最多拥有直接指针 + 间接指针指向的1024个磁盘块,每个磁盘块可以存储16个文件,共能存储16384个文件。
同理,一个普通文件最多也可指向1024个磁盘块,最大容纳数据为$1024*4KB=4MB$。
Question3. 请思考,在满足磁盘块缓存的设计的前提下,我们实验使用的内核支持的最大磁盘大小是多少?
文件服务进程将 DISKMAP 到 DISKMAP+DISKMAX 这一段虚存地址空间 (0x10000000-0x4fffffff) 作为缓冲区,可计算得出内核最大支持1GB的磁盘,而本实验磁盘大小仅仅为$1024*4KB=4MB$。
Question4. 在本实验中,fs/serv.h、user/include/fs.h 等文件中出现了许多宏定义,试列举你认为较为重要的宏定义,同时进行解释,并描述其主要应用之处。
serv.h:
1 |
fs.h:
1 |
|
主要应用在文件服务进程与磁盘镜像的交互中。
Question5. 在 Lab4“系统调用与 fork”的实验中我们实现了极为重要的 fork 函数。那么 fork 前后的父子进程是否会共享文件描述符和定位指针呢?请在完成上述练习的基础上编写一个程序进行验证。
会共享文件描述符和定位指针,在serve_open中可以看到
1 | ipc_send(envid, 0, o->o_ff, PTE_D | PTE_LIBRARY); |
即将文件描述符在用户虚拟空间映射的权限设置为 PTE_D | PTE_LIBRARY,在LAB4中我们知道这种页面是不会被设置为写时复制的,因此父子进程共享。
测试程序如下:
1 | void test() |
Question6. 请解释 File, Fd, Filefd 结构体及其各个域的作用。比如各个结构体会在哪些过程中被使用,是否对应磁盘上的物理实体还是单纯的内存数据等。说明形式自定,要求简洁明了,可大致勾勒出文件系统数据结构与物理实体的对应关系与设计框架。
1 | struct Fd { |
File结构体是文件控制块,用来在磁盘中存储文件信息,是磁盘上的物理实体,自然也会被读入文件服务进程中;其他是单纯的内存数据,保存在用户进程中,用户与文件交互的任何操作都要使用Filefd,其不仅包含了File,还包含了一些其他方便我们与文件进行交互的信息,比如id,位置,打开状态等,这些信息对于磁盘内文件来说是不需要的,只有当我们使用时才需要,因此文件系统数据结构设计成既包含物理实体,又含有用户信息的结构,服务进程使用File,用户进程使用Filefd。
file_id在与服务进程交互中使用,而在用户进程我们使用 fd2num 也可唯一的表示一个文件。
Question7. 图5.7中有多种不同形式的箭头,请解释这些不同箭头的差别,并思考我们的操作系统是如何实现对应类型的进程间通信的。
黑三角箭头且黑色实线,是同步消息;
开三角箭头且黑色虚线,是返回消息;
返回消息和同步消息结合使用时(黑框中IPC过程),同步消息的发送者把进程控制权交给消息的接收者,然后暂停活动,等待消息接收者的返回消息,收到后继续执行。
在本LAB中同步消息的发送者是用户进程,返回消息的发送者是文件服务进程,用户进程通过 fsipc 函数,服务进程通过 serve_* 函数实现双向通信。服务进程通过轮询的方式不停探寻来自用户进程的发送信息,并根据请求号执行相应的操作,并返回信息。
1 | fsipc: |
二. 实验难点
MMIO映射
我们访问外设是以访问其寄存器(控制寄存器、状态寄存器和数据寄存器)的形式进行数据通信的,每种外设都被映射到了指定的物理地址空间,我们使用KSEG1段的不经过Cache和MMU的虚拟地址来访问外设寄存器,通过简单的读写固定的内核虚拟地址即可实现驱动外设程序的功能。磁盘被映射到0x13000000。
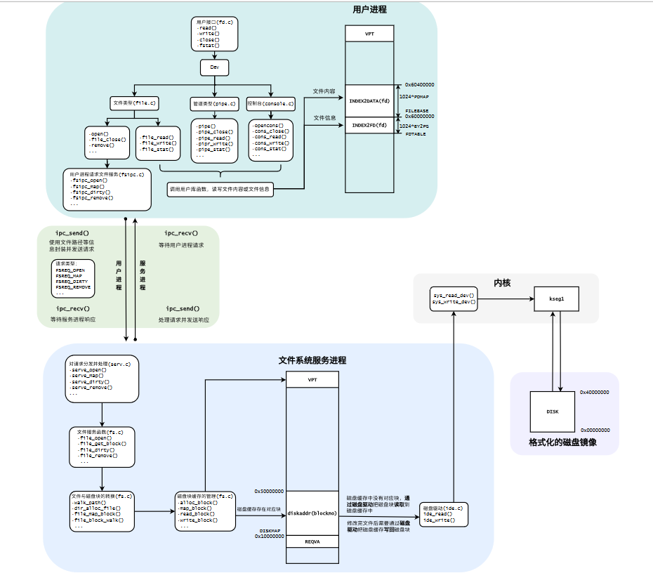
文件系统结构
基于该图:
我们向用户进程提供了许多文件操作的接口,大致分为两类,一类是在用户进程就可完成的操作,比如 read,write,stat,seek 由于他们操作的信息已经存在于用户空间中;另一类是需要与文件服务进程交互的操作,即需要调用 fsipc_* -> fsipc 使用 IPC 与文件服务进程通信,而文件服务进程根据不同的操作码在serve中执行相应的操作。
1 |
几个关键操作解析:
write:调用 file_write(将内容写入内存)
read:调用 file_read(从内存读取内容)
这两个操作不涉及与文件服务程序的交互open:申请一个文件描述符,并使用 fsipe_open 获得磁盘中对应的文件控制块(无对应路径则创建一个新的文件),然后使用 fsipe_map 将磁盘内容读出到服务进程,再映射到用户进程虚拟空间中,方便读写。
close:调用file_close ,使用 fsipc_dirty 告知文件服务进程需要写回的磁盘块(疑似是所有),再使用 fsipc_close 关闭这个文件,即找到该文件对应的所有磁盘块写回磁盘,最后取消文件和文件描述符在用户虚拟空间的映射,自然服务进程的映射同样取消。
remove:调用fsipc_remove -> file_remove,将文件名清空,对应磁盘块释放,写回磁盘
seek:找到对应的文件控制块,将其位置指针自定义,一般用来重置到文件头或尾
上述操作除 remove 皆用于普通文件,即是文件树的最底层,而 remove 需要对一棵文件子树进行处理。
一些机制
先在服务进程空间中申请创建新文件,读写文件等,在close时再将其统一写回磁盘。
不用担心用户进程和服务进程文件信息不同步,因为 fsipc_map 中使用的IPC将他们映射到同一物理地址空间上,只需考虑将内存中的文件写回磁盘即可。
在我们实现的文件系统中,读写共享一个位置指针,因此在write之后若想读出,需要先将文件close后再open,或者使用seek重置到文件头。
tools/fsformat.c是一个镜像,用disk数组模拟了磁盘,镜像指将Linux下的文件拷贝到disk数组中,再输出到Linux环境下的某个文件里,可以在main函数中自由的指定拷贝路径以及输出路径等。这里面涉及到使用数组对磁盘的虚拟,以及Linux环境下的文件操作。
三.心得体会
操作系统实验即将结尾,在LAB5中,我们完成了一个简易的文件系统,并学习到了外设,镜像相关的知识,整体难度较高,总计用时20小时左右。
完成本次实验最明显的感受是,代码量极大,结构极其复杂,涉及许多个文件间的协同配合,同时我们完成的仅仅是很少一部分代码,很多与磁盘交互的核心代码都已给出,若是只完成填充的代码,甚至不说理解其中的细节,连整体架构都很难理解,我在填充时存在大量的疑惑。在完成后,我又花了时间结合结构图去梳理各个文件,并试图理解其中的内容,到现在就算懂了个大概(也许),对于磁盘路径的一些操作仍云里雾里,因此更加佩服能设计操作系统的设计者,再次对微内核的基本设计思想和结构感到震撼orz,令我受益匪浅。











